Create a New Enactor Desktop Application with React UI
Overview
This tutorial will guide you how to create a React Hello World Application using the Enactor Application Wizard.
What you will learn
How to create and understand an Enactor React application using the Enactor Application Wizard, including how it is structured and how it works.
Pre-requisites
An Eclipse Installation with Enactor Tools Plugin
Exercises
Launch Eclipse Application
Launch Eclipse and When prompted for a Workspace enter C:\HelloWorldApplicationTraining

Installing the Enactor Tools Licence
The Enactor Tools Licence is applied to an individual workspace in Eclipse.
To Install the Enactor Tools Licence, Open the Licence Information window by selecting Help Menu -> Licence information...
Click Install New Licence...button

Select your Enactor Tools Licence
Once selected, click OK...button
Eclipse Maven Settings
To use the Maven Dependency manager with Enactor you will first need to set up Maven.
Create a new Maven respository directory named .m2 within you user account directory C:\Users\<USER_NAME>\.m2

From your OS file system, copy the checkout setting.xml file found within /WorkspaceSetup/Config/maven to the newly created .m2 directory.

Edit the settings.xml file and replace the following placeholders USER_NAME and PASSWORD with your Enactor Active Directory Credentials

Open the Eclipse Preferences menu and enter Maven in the search bar.
Select the Maven -> User Settings

Confirm that your settings.xml appears in the User Settings Field and that the local Repository Field is also populated

Eclipse JRE Settings
Open the Eclipse Preferences menu
Select Java -> Installed JREs

Click Add...button
Select Standard VM for the installed JRE Type
Click Next...button

Update the JRE home text box by browsing / entering the location of the JDK home directory
Update the JRE name text box by entering default_jre
Click Finish...button

Check the default_jre to make it the default JRE eclipse should use

Click Apply and Close
Generate React Application
Go to File -> New -> Other -> Enactor Development -> Enactor Application and Click Next to Launch the Wizard.
.
In the Application settings Page fill Application Name as TrainingReactApplication.
Under JRE Select Use a project specific JRE and Select default_jre.
Untick Create module-info.java file.

Click Next and navigate to Version Configuration page and Select the Enactor Platform Version 26-Q1 build

Click Next to go to the Maven Configuration page. Here, default values for Group ID, Artifact ID, and Version are provided. You can leave these defaults as they are, or modify them if you prefer a different group or artifact ID.

Click Next to go to the Prompt Type Configuration page. The React prompt type is selected by default. Leave the default configuration as it is.

Click Finish to generate the Application.
Build the React Application
To run the generated Application, first build the project via Run Configuration → Maven Build → Maven install (TrainingReactApplication) and click Run.

After the build is completed, right-click on the TrainingReactApplication project and click Refresh. Then expand the EnactorHome -> chromium folder. The relevant Chromium binaries should now be available in the chromium directory.

Next, right click on the TrainingReactApplication project and click Maven -> Update Project.

Run the React Application
Since Node is installed on your machine, the application will automatically run in Live Deployment Mode. To use this mode, the React content should be served using the Node Development Server.
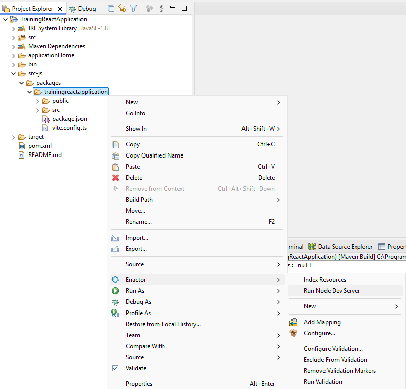
Navigate to src-js -> packages -> trainingreactapplication . right click, Enactor -> Run Node Dev Sever option.

Click OK.
This will launch a Node Dev Server

Go to the Run -> Run Configuration -> Java Application and select TrainingReactApplication and Click Run

The Application will launch as shown. Enter your name in the text box and click Say Hello to display the greeting message.

If Node is not installed on your machine, the application will run in Prebuilt Deployment Mode, and there is no need to launch the Node Development Server.
Further Reading
Refer Enactor Application Wizard
Directories / Files of Interest
- Main Class
TrainingReactApplication/src/com/enactor/sample
TrainingReactApplication.java
This is the main class that runs when the Hello World application is launched.
- Main Application Process
TrainingReactApplication/src/META-INF/Deployments/Process/TrainingReactApplication
TrainingReactApplicationStartupProcess_1.0.xml
This is the main Application Processes triggered from the main Class.
- Message Resource
TrainingReactApplication/src/META-INF/Deployments/MessageResource/TrainingReactApplication
TrainingReactApplicationMessages.xml
This is the Message Resource for the Hello WOrld Application.
- Page Definition
TrainingReactApplication/src/META-INF/Deployments/PageDefinition/TrainingReactApplication
Contains the browser and the template.
- View Prompts
TrainingReactApplication/src/META-INF/Deployments/ViewPrompts
Contains the view prompts.
- Packages.xml
TrainingReactApplication/src/META-INF/Deployments/Packages.xml
The Packages.xml file acts as a centralized metadata registry for Application design elements such as Application Processes, Message Resources. It is used by the design-time tools to register and manage Application resources, and by the runtime engine to locate and execute the application.
- React Components
TrainingReactApplication/src-js/packages/trainingreactapplication/src/components
This folder contains the React UI Implementation of the application
- React Routes
TrainingReactApplication/src-js/packages/trainingreactapplication/src/routes
This folder contains the React UI Routes of the application
- package.json
TrainingReactApplication/src-js/packages/trainingreactapplication/package.json
The package.json file defines the metadata, dependencies, and build scripts required for the React Application. It specifies the libraries used by the application , such as React, Redux, and Enactor bridge components, and includes scripts for building the application using Vite and copying the generated files into the resources directory. This configuration ensures that the application can be built, packaged, and loaded at runtime.
By default, the following Enactor React dependencies are included.
@enactor/javascript-bridge
@enactor/react-base-components
@enactor/redux-javascript-bridge
@enactor/react-javascript-bridge
- vite.config.ts
TrainingReactApplication/src-js/packages/trainingreactapplication/vite.config.ts
The vite.config.ts file sets up and builds an Enactor React application. It enables React support, configures module resolution, and runs the dev server for local development.
During the build, it customizes the output format, injects CSS into JavaScript, and modifies the generated HTML to match Enactor runtime requirements, ensuring the app is properly packaged for deployment in Enactor environments.
- Chromium
TrainingReactApplication/applicationHome/chromium
This folder contains the chromium binaries.
- Config
TrainingReactApplication/applicationHome/config
This folder contains the enactor.xml and log property configs.
- licence
TrainingReactApplication/applicationHome/licence
This folder contains the licence manager.
- logs
TrainingReactApplication/applicationHome/logs
This folder contains the application logs
- pom.xml
TrainingReactApplication/pom.xml
The pom.xml file is the Maven Project Object Model for the React project. It defines the project`s dependencies, build configuration, and plugin settings required to compile, package, and deploy the application. Maven uses this file to manage JavaScript bridge libraries, Enactor runtime dependencies, and other resources needed for the application to run.